8. Execution of NaxToView Via Command Line#
In this module, you can run NaxToView from the command line with the possibility of using various parameters with different functionalities.
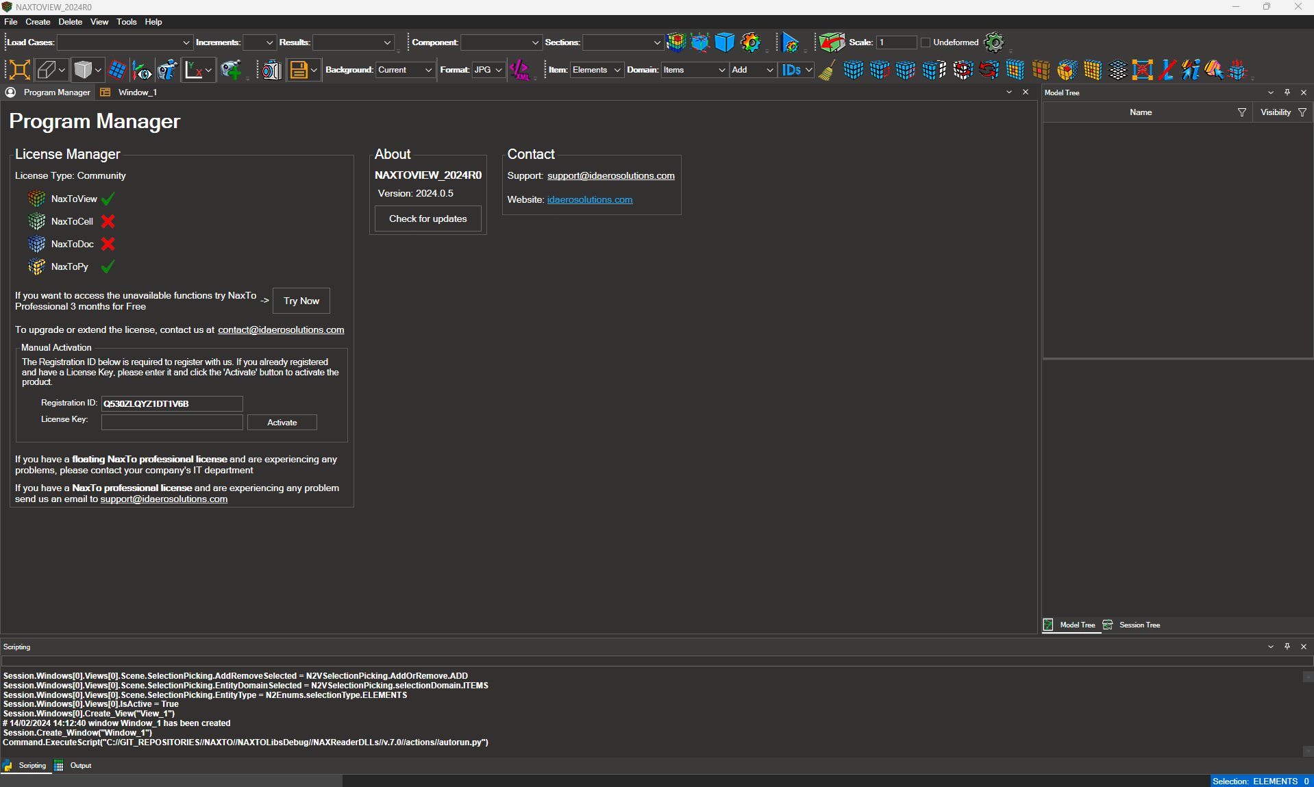
8.1. Execution of NaxToView#
First of all, it is necessary to navigate to the correct folder within the command line where the NaxToView executable is located.
The path to the executable will be as follows:
“C:\Program Files\IDAERO\NaxTo\NaxTo_202xRx\NAXTOVIEW\bin”.
And the command to run NaxToView is: “NaxToView.exe”.
The result of running the executable is as follows:
8.2. Possible Parameters for Execution#
A variety of parameters can be used during the execution of NaxToView. These parameters enable functionalities like launching the application with a different interface, executing a script upon application launch, or running it discreetly in the background. Additionally, the executable offers general parameters for accessing help and determining its version.
The different parameters are listed below:
–help: Display the help screen.
–version: Display version information.
–mode: Specifies the interface of the application to be opened. You can use one of the following values: excel, powerpoint, word.
In order to execute NaxToView with the ‘mode’ parameter, you must have the corresponding application open. For instance, if you are running NaxToView with the Excel interface, you need to have Excel open; otherwise, the execution will fail.
Below are listed three examples of execution with the ‘mode’ parameter and their respective outcomes:
–script: Specifies the script to be executed when the application starts. Provide the full path to the script file.
An example with any given path would be:
–visualization (Default: true) Specifies whether to display the application interface. Use “true” to show the interface or “false” to run the application in the background.
An example would be:
Moreover, it is important to highlight that all potential parameters for executing NaxToView via the command line can be used concurrently. For instance, one could set the visualization to false while simultaneously executing a script in the background. Upon completion of said script, the application would then be automatically closed.


